Az alábbi példán keresztül mutatjuk be a besorolások forgalmi kimutatásokon történő megjelenítését és a diagramok használatát.
Feladat
A vállalkozás gyümölcsöt és zöldséget forgalmaz. A feladat az, hogy csak zöldségfélék tárgyévi értékesítésére vonatkozóan készítsen a program egy oszlopdiagramot havi bontásban.
A diagramon a zöldség félék egymásra halmozott oszlopok legyenek.
Végrehajtás
Raktárforgalom szűrés lekérdezése
A készlet(raktárforgalom) kezelés funkcióban elindítjuk az előre elkészített szűrési feltételt, majd az eredmény ablak megjelenése után, elindítjuk a nyomtatást kiválasszuk az előre elkészített listaformát (lásd képen)
Zöldségbesorolás digram kiválasztása
Diagram
Az alábbi diagram ábrázolja a zöldségek értékesítését. A diagramon a felhasználónak az alábbi lehetőségei vannak.
ToolTip
Az egyes oszlopokra mutatva a program kitudja írni az oszlop értékét (lásd képen a megjelenő sárga buborékot)
Diagram a zöldség értékesítésről
Oszlopok részletezése
Az egyes oszlopokra vonatkozóan le tudunk kérni egy részletező táblázatot. Ehhez egér bal gombbal kell rákattintani az oszlopra.
Oszlop részletező táblázata
Jelölő forgalmának részletezése
Jelölőnek hívjuk a diagram színeit magyarázó táblázatot. Ha például az alábbi képen látható Sárgahüvelyű bab területre kattintunk, akkor a képen látható táblázat jelenik meg.
Jelölő forgalmát részletező táblázat
Diagramstílus váltása
Igény esetén meg lehet változtatni a diagram stílusát. Ehhez a diagramon bárhol (kivéve az adatokat tartalmazó területeken) bal egér gombot kell nyomni.
A programban előre definiált stílusokon kívül,új stílusokat is létre lehet hozni.
Stílus választása
Diagram emailezése
A diagramokat PDF mellékletként lehet emailen elküldeni. Igény esetén a Diagram lekérdezése és emailezése automatizálható -> Időzített feladatok
Emailezés beállítása
Outlookban a beérkezett email
Az PDF mellékletet mobiltelefon képernyőjén is meg lehet tekinteni.
A cikktörzsből indulva létre kell hozni a besorolás struktúrát -> Részletek
Besorolásstruktúra létrehozása
Zöldségek, Cikkszűrés létrehozása
A Zöldség besorolástételekből egy cikkszűrést kell létrehozni. A szűrésben a Zöldség besorolástételek értékéből egy képletet lehet készíteni.
Cikkszűrés létrehozása
Raktárforgalmi szűrés létrehozása
Létre kell hozni egy raktárforgalom szűrést, ami tartalmazza az időszakra, a mozgásirányokra és a cikkekre vonatkozó paramétereket.
Raktárforgalom szűrés beállításai
Listaforma létrehozása
A listaformázóban érdemes egy meglévő listát (PL.: Raktárforgalom alaplistasor..) alapul véve egy saját listát létrehozni.
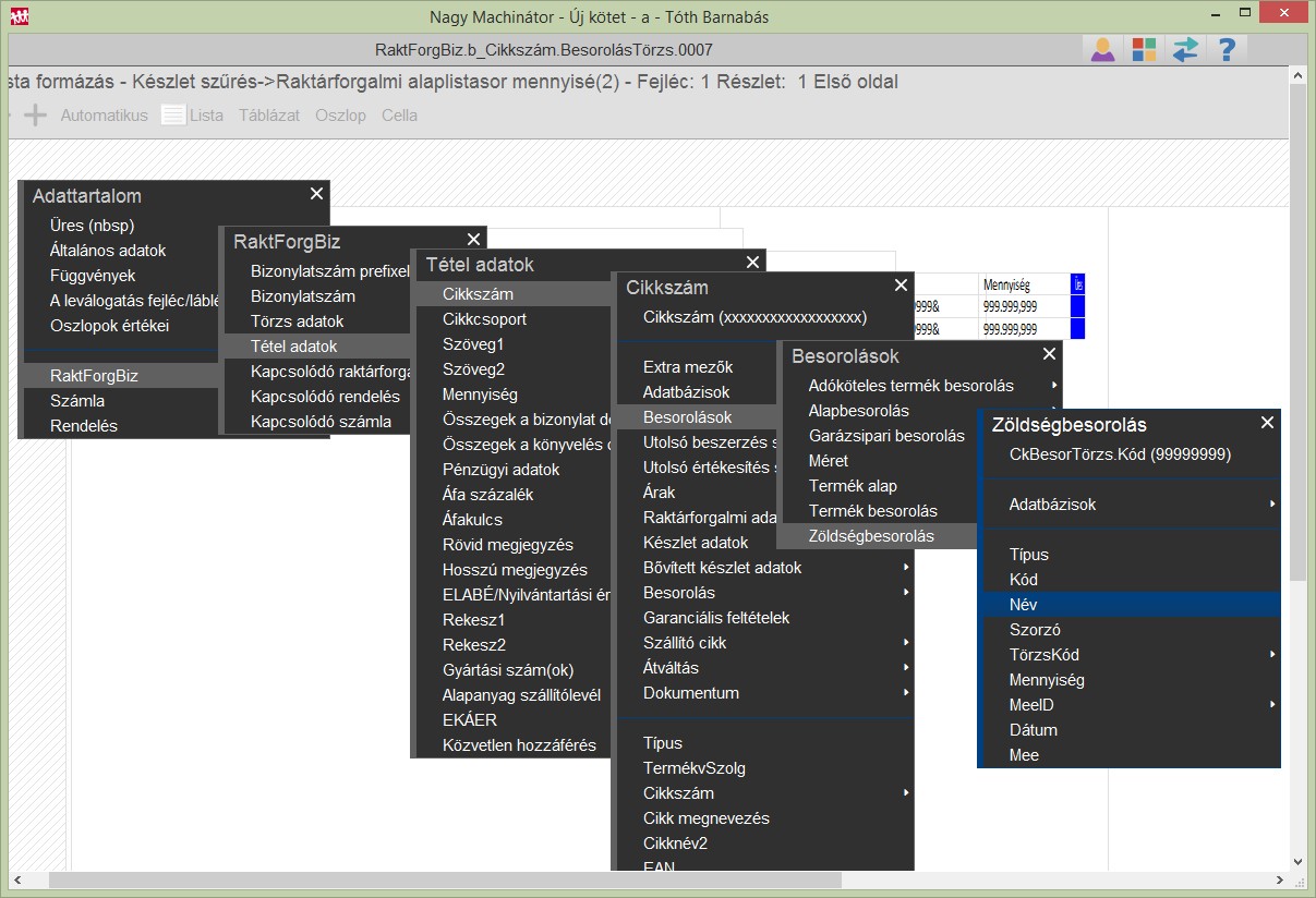
Ebbe a listába érdemes beletenni a Zöldségbesorolást (lásd 1. kép), a forgalmi értéket és szállítólevél dátumát ÉV/Hónap formátumra átalakítva (lásd 2.képen a Picture mező értékét)
Zöldségbesorolás kiválasztása a formázóban
Szállítólevél dátumának megadása és picture beállítása
Az így elkészített táblázat tulajdonságában érdemes bejelölni, hogy a táblázat legyen elrejtve nyomtatáskor.
Az elrejtés oka az, hogy a Diagram megjelenítéséhez nem szükséges a táblázat, viszont amikor a diagramból lefúrunk a részletekhez, akkor a táblázatban definiált oszlopokat fogja listázni a program.
Táblázat elrejtése
A táblázat után kell beszúrni a Diagramot. A diagram beállításaihoz lásd az alábbi példát.
Diagram adatok megadása
Diagram cimkék megadása
A Diagram magasság fél sorokban történik. Érdemes a Lista tulajdonságokban fix sorokat megadni (Pl.: Fekvő lista esetén 43 sor) és ehhez viszonyítva megadni a diagram magasságát.