A sERPa lehetőséget biztosít egyéni adattáblák létrehozására, mely lehetővé teszi a felhasználók számára, hogy bármilyen adatforrást létre tudjon hozni. Az így létrehozott adatforrások használhatók, riportban, műszerfalban, Eredméyhalmat lértehozásához, API használatához, listákhoz.
A művelet bevitel funkcióban az "Egyéb adat import" típust kell használni. A típust kíválasztva megjelennek a Tábla és Üzemmód mezők. A tábla / séma mező értéke nem változik. A név mezőben kell megadni az adattábla nevét:

A bemenő paraméterek fülön adhatók meg a táblázat oszlopainak nevei és típusai. A felhasználó a többi beviteli funkcióhoz hasonlóan saját maga határozhatja meg a mezők adattípusát, hierarchiáját, azonosítóját stb..
A táblákhoz altáblák hozhatók létre. Ehhez a hierarchiát Táblázat-szint-1-re kell állítani és a hozzá kapcsolódó mezőket pedig Táblázatban hierearchiára kell álíltani:

A táblák ebben az esetben az alábbi képpen lesznek létrehozva:
CREATE TABLE [Egyeb].[sERPaProba](
[MezoEgy] [SzovegKozepes] NULL,
[Mezo2] [int] NULL,
)
CREATE TABLE [Egyeb].[sERPaProba_Altabla](
[hdrid] [int] NULL,
[Szoveg] [dbo].[SzovegKozepes] NULL,
[Mennyiseg] [dbo].[Mennyiseg] NULL
)
A létrehozott műveletet a szokásos módon lehet felhasználni a sERPában. Például műveletetfunkciót definiálhatunk vele. A beviteli funkcióban megadott módon fogja az adatokat felvenni a művelet. A kiválasztást követően a Bemenő paraméterek grid automatikus feltöltésre kerül a műveletben definiált mezőkkel:

Rögzítést követően a Művelet indítására kattintva megjelenik az űrlap. A mezők kitöltését követően az Indítás gombra kattintunk, ekkor az adatbázis táblákba feltöltésre kerülnek az adatok.

Ha az adatbázis táblára kiadjuk a select utasítást láthatjuk a bennük lévő adatokat:

Az így létrehozott táblákat lekérdezésekhez is lehet használni. Ehhez először készíteni kell egy SQL adatforrást, amit később például az Eredményhalmaz definícióban használhatunk.
Az SQLAdatforrás definíciójában Tábla típusként kell hivatkozni az adattáblára, majd a kiválasztást követően az altáblát hozzás lehet kapcsolni. Ehhez a kapcsolódó táblában kell kitölteni a mezőket, illetve meg kell adni mely mezőkkel kapcsolódnak a táblák:

Végül az eredmény fülön a táblázatba be kell szúrni azokat a mezőket, amiknek az eredményét szeretnénk majd a lekérdezésekhez használni. Ezt megthetejük egyesével vagy a grid jobb felső sarkán lévő gombbal egyszerre betölthetjük. Az altábla mezőit minden esetben kézzel kell hozzá adni a táblázathoz:

Az elkészített adatforrást használhatjuk Eredményhalmaz lekérdezés definiálásához. Az Eredmény táblázatok fülön az elkészített adatforrást kell megadni. Példánkban az ID-re fogunk szűrni, tehát az alatta lévő Adatforrás kapcsolódó feltétel gridben a bemenő paraméterként megadott ID mezőt kell megjelölni és az feltételt egyenlőre állítani.

Eredményként az adatforrás mezőit kell megadni. A továbbiakban a szokott módon létre hozzuk az eredményhalmazt majd lekérdezzük az 1-es ID-re. A megjelent eredmény a táblában és az altáblában lévő értékek:

Az eddig elkészített műveletet, adatforrást és eredményhalmazt használhatjuk új sERPaApi létrehozására.
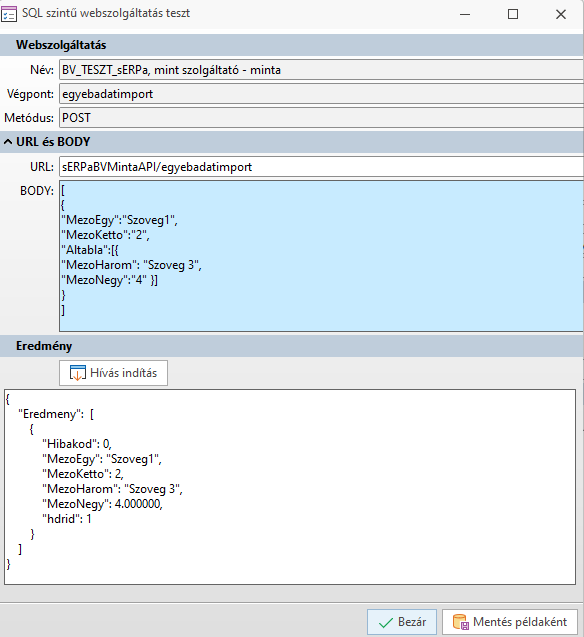
A sERPából való lekérdezéshez felhasználhatjuk a definiált eredményhalmazt. Az api végpont definíciójában kell megadni az eredményhalmazt, a végpontban pedig a bemenő paraméter szűrésre használt mezőjét. Lekérdezést követően JSON vagy XML objektumban kapjuk meg az eredményt:


A sERPának való adat átadás szintén a megszokott módon történik. A definícióban kell megadni a műveletet, amit látrehoztunk. Az adatok az Egyeb sémában létrehozott táblába és altáblába kerülnek. A válasz eseményben megadhatók az új adatforrás mezői is. Ehhez olyan eredméynhalmazt kell létrehozni, melyben az egyik adatforrás a Egyéb adat import eredmény a másik pedig a felhasználó által létrehozott új adattábla.

Endpoint definíció:

Felvétel példa:
[{
"MezoEgy":"Szoveg1",
"MezoKetto":"2",
"Altabla":[{
"MezoHarom": "Szoveg 3",
"MezoNegy":"4" }]
}]

Mivel úgy állítottuk be a műveletet, hogy törölje majd írja újra az adatokat így ha újból kiadjuk a select utasítást az adattáblára, láthatjuk, hogy módosultak az adatok:
