Az oldal megtekintéséhez kérjük, engedélyezze a JavaScriptet.

sERPa súgó

Navigáció: Rendszerfunkciók > Működési naplók

Módosítás napló paraméter

Ugrás Előző Fel Következő Menü

A funkció segítségével beállítható, hogy a módosítások mennyi idő után törlődjenek, vagy kerüljenek át másik adatbázisba.

Fülek

Általános

 

 

 

Leírás

A sERPa adatbázisból a napló adatbázisba való naplóadat átmásolás reggel 7 órakor automatikusan történik.

Nem elérhető adatbázisban nem keresünk módosítási adatokat.

 

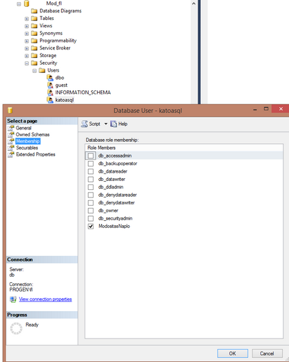
Ha a módosítási napolónak van olyan része, ami külső (archiv) adatbázisban található, akkor azoknak a felhasználóknak, akik ehhez hozzáférhetnek, külön jogosultságokat kell adni.

SQL Server Management Studio-ban az archiv adatbázisban ki kell választani a felhasználót és meg kell adni részére a ModositasNaplo Database Role hozzáférést.

 

Műveletek

Javasolt almenü

Funkció elérése menüszerkesztéskor: Rendszerfunkciók / Napló / Módosítás napló paraméter

Paraméterek