Tervezze és irányítsa termelését még hatékonyabban

    Most új szintre emeltük a sERPa Termelés modult!

    Kipróbálnám a gyártásütemezést

    A sERPa Termelés modul eddig is segített abban, hogy a gyártási folyamatok átláthatóak, pontosak és tervezhetők legyenek.


    Most egy új fejlesztéssel, a új Foglalás (Gyártásütemezés) funkcióval még tovább bővítettük a modult – így a termelés tervezése és kapacitáskezelése látványosan egyszerűbbé és vizuálisabbá vált.

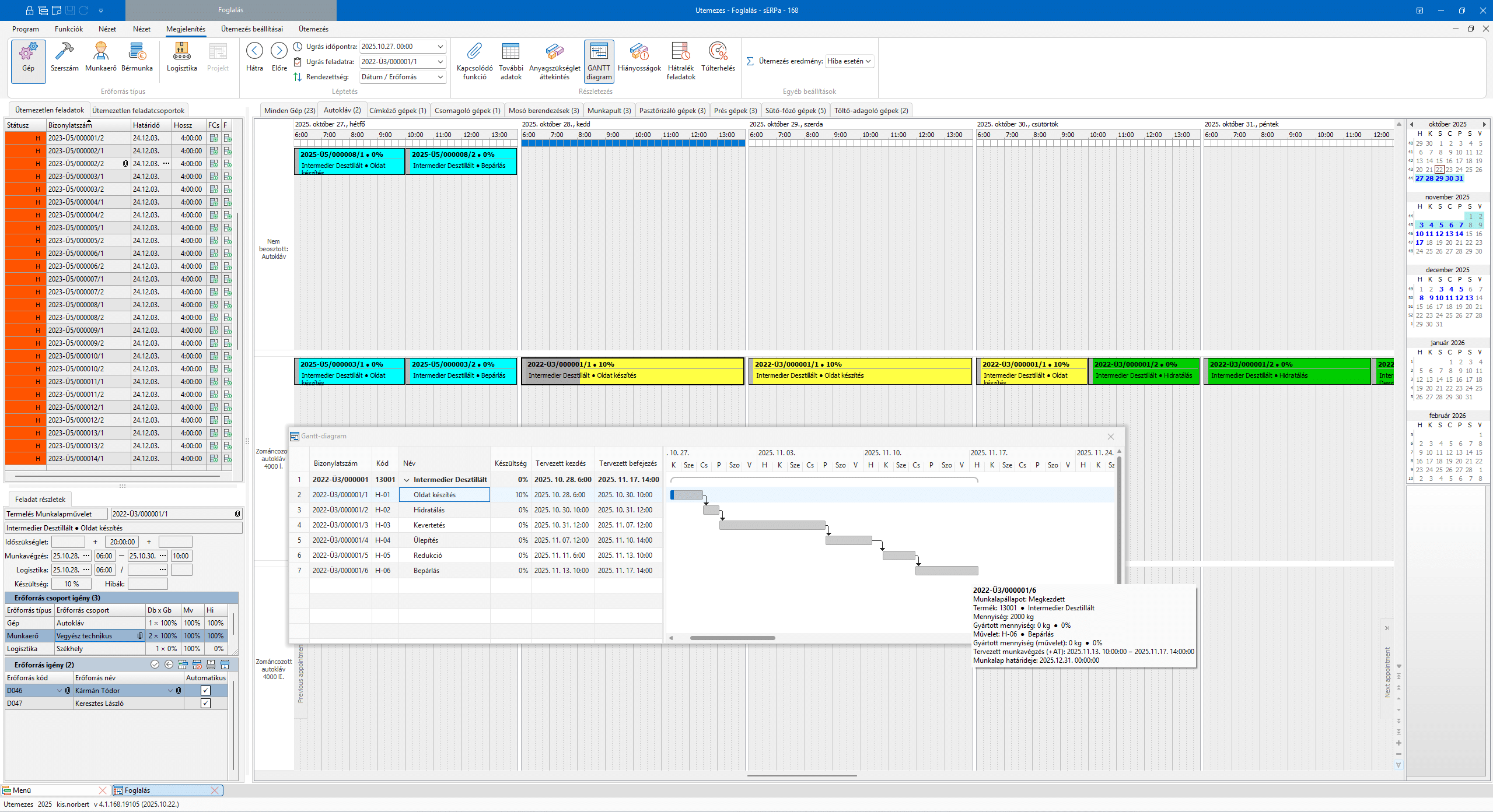
    Újdonság: Foglalás funkció (gyártás ütemezés)

    Az új Foglalás funkcióval a termelés ütemezése mostantól napi, heti vagy havi nézetben, vizuális GANTT-diagramon is elérhető.

    • Előre lefoglalhatók a gépek, erőforrások és alapanyagok
    • Átláthatók a szűk keresztmetszetek, könnyű az újraütemezés
    • Drag & Drop felületen egyszerűen módosíthatók a műveletek
    • Beépített elemzések segítik az optimális kapacitáskihasználást

    Ezzel a fejlesztéssel a sERPa Termelés modul még pontosabban képezi le a valós termelési folyamatokat, és támogatja a gyors reagálást a napi változásokra.

    Miért érdemes bevezetni a sERPa Termelés modult?

    • Teljes körű termelésirányítás: anyag-, munka- és géptervezés egy felületen
    • Kapacitáskezelés és erőforrás-elosztás automatikusan vagy manuálisan

    • Valós idejű termelési adatok és riportok a pontos döntésekhez

    • Bérmunka, alvállalkozói folyamatok és készletmozgások integrált kezelése

    • Rugalmasan testreszabható a vállalat méretéhez és gyártási típusához

    Képgaléria a funkció áttekintéséhez

    *Ajánlatunk

    A sERPa új Termelés modulunk megrendelése esetén

    20% licenszdíj kedvezményt biztosítunk

    Így a modul ára 3.020.000 Ft helyett

    CSAK 2.416.000 Ft + ÁFA* terméktámogatott ügyfeleink számára!

    2025. november 30-ig történő igényleadás esetén!**

    Egyeztessünk időpontot, ahol részletesen bemutatjuk Önnek a sERPa Gyártás ütemezést

    *Az űrlapon az egyes mezők *-gal jelöltek – ezek kitöltése kötelező, ezek hiányában az űrlap elküldése nem fog megtörténni. 

    ** Az akciós ajánlat feltételei
    A jelen akcióban megjelölt kedvezmények a 2025. november 30-ig leadott igények esetén érvényesek. A kedvezmény igénybe vehető sERPa terméktámogatott ügyfelek részére. A PROGEN Kft. fenntartja a jogot az akció megváltoztatására, és szükség esetén visszavonására.