Az oldal megtekintéséhez kérjük, engedélyezze a JavaScriptet.

Nagy Machinátor súgó

Navigáció: Elektronikus adatfeldolgozás > Elektronikus számlázás

Elektronikus számlázás általános folyamata

Ugrás Előző Fel Következő Menü

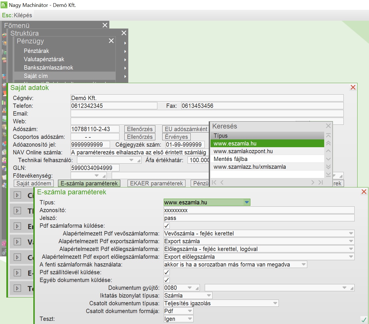
Saját adatok

Az elektronikus számlázáshoz szükséges beállításokat a saját cím menüpontban (Rendszerfunkciók/Struktúra/Pénzügy) az F6 - E-számla par. ablakban adhatjuk meg.

Először ki kell választani a szolgáltatót. Majd szolgáltatónként különböző adatok megadására van szükség.

Adatok megadása a saját címben

Adatok megadása a saját címben

A számlázás során a számla mellett egyéb csatolmányok is küldhetők. Mind az E-Számla, mind a Számlaközpont esetén lehetőség van a számlakép PDF-ben történő elküldésére (megadható, hogy a meghatározott számlakép formákat csak akkor használja a program, ha eredetileg hagyományos a számlakép, vagy akkor is, ha az valamilyen formázott), a szállítólevél PDF-ben történő elküldésére (amennyiben a számlának van szállítólevél kapcsolata), ill. E-Számla esetén egy, a számlához kapcsolt dokumentum elküldésére. Utóbbi esetben megadható, mely dokumentum gyűjtőben tárolt megadott típusú dokumentum csatolható. A csatolt dokumentum formájának meg kell egyeznie az itt megadott formával.

Ügyféltörzs

Az ügyfélhez tartozó beállításokat az ügyféltörzsben a Fizetési feltételek menüpontban az E-számla paraméterekben adhatjuk meg.

Itt azt a szolgáltatót kell választanunk, akivel az ügyfelünk szerződésben áll.

www.eszamla.hu típust megadva az ID mezőben F2:ID lekérés gombban a program megpróbálja az ügyfelet megkeresni a szolgáltató adatbázisában adószám/e-mail cím/ügyfél név alapján, találat esetén beíródik az ID-je a mezőbe.

Az ügyfélhez tartozó e-számla paraméterek megadása

Az ügyfélhez tartozó e-számla paraméterek megadása

Vevőszámlázás

A programban lehetőség van vevőszámlából, (kifizetett) vevő előlegszámlából, export számlából, ill. (kifizetett) export előlegszámlából készíteni e-számlát (utóbbi kettő esetében tipikusan belföldi devizaszámlából).

Abban az esetben, ha a paraméter be van állítva az ügyfélnél, akkor a számla felvételekor megjelenik az Elektronikus számla,lezárás menüpont mellyel a felvett számlát elektronikus számlaként tudjuk rögzíteni a szolgáltató felé.

A számlakészítés menete

A számlakészítés menete

A szolgáltatóhoz felküldött számláról a visszaigazolást az alábbi ablakban láthatjuk:

Azonos számla felküldése esetén a tranzakció nem megy végbe és figyelmeztet az alábbi módon:

Számlalekérdezés a programból

A programban a vevőszámla szűrés segítségével be tudunk állítani olyan egyéni szűrésváltozatot, melynek segítségével ki tudjuk listázni a sikeresen felküldött e-számlákat.

Ebben az esetben az alábbi szűrésváltozat ablakban az E-számla: Igen értéket kell beállítanunk!

Szűrésváltozat beállítása

Szűrésváltozat beállítása

A beállítás után az alábbi listát kapjuk:

Sikeresen felküldött számlák listája

Sikeresen felküldött számlák listája

Csoportos E-számla küldés

A csoportos számlanyomtatás funkció képes tömegesen is e-számlát küldeni. Gyakorlati alkalmazása a csoportos E-számla küldésnek, ha a számlák nem kézi rögzítéssel kerültek a rendszerbe, hanem valamilyen számlaimportáló funkció segítségével és az E-számlákat utólag kell tömegesen elküldeni.