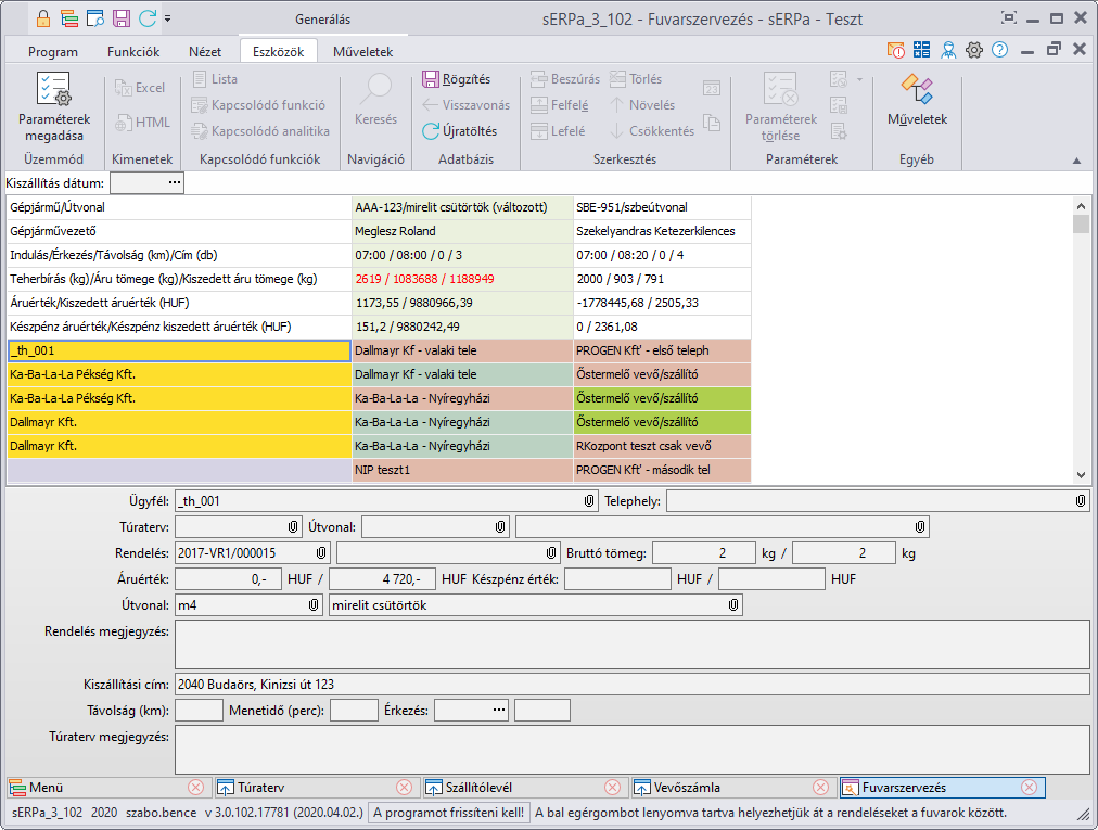
A fuvarszervezés funkció segítségével a megadott szűréseknek megfelelő, túraterv állomáshoz nem kapcsolt vevőrendelések és az Útvonal bevitelben megadott tipikus túraútvonalak alapján a rendszer ajánlást tesz a megadott napi túratervekre, melyek egy összefoglaló táblázatban módosíthatók és menthetők. Ha már van a (szűrési feltételek alapján) tárgynapra mentett túraterv, akkor nincs ajánlás. Rendezettség alapértelmezetten indulási időpont szerint növekvő, melyet Oszlop rendezés menüparaméterrel állíthatunk át Útvonal kód szerinti sorrendre. A funkció akkor működik megfelelően, ha adott Vevőrendelés kért szállítási határideje valamennyi tételre nézve azonos.
Kiszállítás
Funkció elérése menüszerkesztéskor: Kiszállítás / Kiszállítás - Fuvarszervezés
Az oszlopok feltöltése (ajánlás) automatikusan megtörténik, ha a Kiszállítás dátum napjára még nincs túra rögzítve, ebben az esetben a párbeszédablakon megadott az útvonalképlet szerinti útvonalak kerülnek az oszlopokba valamint a útvonaltörzsben megadott gépjármű is beajánlásra kerül. Az automatikus felöltést az első sorban a (változott) felirat és az oszlopok zöld színe jelzi.
Az a rendelés, melynek valamennyi tétele visszamondott/elutasított állapotban van és még nincs Túratervhez rendelve, nem kerül megjelenítésre.
Ha a fuvarszervezés során olyan túrára kerül át a rendelés, amelyre van Szállítási utasítás(WBS) és ott van ügyfél, akkor a szállítási utasításba is visszaírásra kerül a túraváltozás, és ha már az Állapot=Átadott akkor egy Átjáratozás (WBS.Atjaratozas) is megtörténik a változásról.

Tömeg- és értékmegjelenítés diszponált mennyiség alapján:
Ha a Tömeg- és értékmegjelenítés diszponált mennyiség alapján mező értéke igaz és a Tömegadatok forrása mező értéke ""Rendelés""
akkor a fejlécben csak a diszponált mennyiségek bruttó tömege jelenik meg. Ha a Tömeg- és értékmegjelenítés diszponált mennyiség alapján mező értéke hamis, vagyis nincs pipálva és a Tömegadatok forrása mező értéke ""Rendelés"" abban az esetben a rendelésen szereplő teljesített és diszponált mennyiségek bruttó tömegét jeleníti meg a fejlécben. Ha a Tömegadatok forrása mező értéke ""Szállító levél"" és a Tömeg- és értékmegjelenítés diszponált mennyiség alapján mező értéke hamisakkor a rendelésen lévő diszponált és teljesített bruttó tömeget mutatja, valamint a rendelésen lévő összes tétel bruttó tömegét, a sztornózott mennyiségeket nem számolva. Ha a Tömegadatok forrása mező értéke ""Szállító levél"" és a Tömeg- és értékmegjelenítés diszponált mennyiség alapján mező értéke igaz
akkor csak a diszponált mennyiségek bruttó tömegét, valamint a valamint a rendelésen lévő összes tétel bruttó tömegét , a sztornózott mennyiségeket nem számolva."
Mentéskor ellenőrzésre kerül, hogy egy rendelés ne lehessen több túraterven, ez kiírásra is kerül:
(pl.: akkor fordulhat elő, ha egyszerre többen ugyanazokat a rendelésekkel foglalkoznak)
Hiba
A T1 túratervhez rendelt R1 (U ügyfél) vevőrendelés már mentésre került a T2 túraterven.
Egy vevőrendelés csak egy túraterven szerepelhet.
Kérem, javítsa!
![]() | Komissió státuszkijelzés / Túraterv státuszkijelzés |
A rendszer az adatok mentésekor az alábbi üzeneteket adhatja:
|
|
|
|
|
|
(Engedélyezett,Tiltott,Jóváhagyással) [Engedélyezett] |
|
|
|
|
|
|
|
|
|
A fuvarszervezés képernyőn látható adatok frissítési gyakorisága percben megadva. Frissítés csak akkor történik, ha nem történt semmilyen módosítás. |