Az oldal megtekintéséhez kérjük, engedélyezze a JavaScriptet.

sERPa súgó

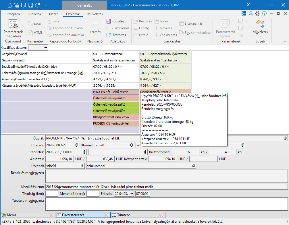
Nagyítás a képre kattintással!

Mezőleírások

Kiszállítás dátum

A beállítások ablakban megadott dátum.

Táblázat

A következő sorokat láthatjuk táblázatfejlécként:

Gépjármű / Útvonal

- A gépjármű rendszáma / Útvonal (ha tartozik a túratervhez útvonal)(útvonal név)

Gépjármű vezető

- A gépjármű vezetője

Indulás / Érkezés / Távolság (km) / Cím (db)

- Indulás időpontja, visszaérkezés időpontja, a megtett távolság km-ben, és a címek száma (db).

Teherbírás (kg)/Áru tömege (kg)/Kiszedett áru tömege (kg)

- A gépjármű teherbírása kg-ban (együttes tömeg - saját tömeg)

- A rendelésekben szereplő tételek (melyek állapota nem elutasított/visszamondott) termékek tömege kg-ban, amely ha Tömegadatok forrása = Rendelés, akkor az itt látható érték alapján színezzük pirosra, amikor is túlterheltté vált a jármű

- A rendelésekhez kapcsolt szállítólevelekben szereplő tételek mennyiségének bruttó tömege (azon a rendelésen, amelyiken nincs kapcsolt szállítólevél,.ott a visszaigazolt + diszponált mennyiséget vesszük), ha Tömegadatok forrása = Szállítólevél, akkor a túlterheltséget az itt látható mennyiség alapján számoljuk. Ezt a működést akkor érdemes alkalmazni, ha a rendelést jellemzően egy menetben szedik ki. Így ha már megtörtént a kiszedés, de még nem utasítottuk el a ki nem szedett részt, akkor is helyes adatot mutat a program.)

Értékek megjelenítése = Igen esetén megjelenő új sorok:

Áruérték / Kiszedett áruérték

- az adott oszlopban szereplő rendelések  áruértéke összesen

- Amennyiben csatolva van hozzá szállítólevél, akkor azon szereplő mennyiség értéke.

Készpénz áruérték / Készpénz kiszedett áruérték

- Az adott oszlopban szereplő Készpénzes fizetési módú rendelések áruértéke összesen. (Olyan rendelések, szállítólevelek, amelyeknél nincs megadva fizetési mód, azokat nem Készpénzes fizetési módúként kezeljük. )

- Amennyiben csatolva van hozzá szállítólevél (amely készpénzes fizetési módú), akkor azon szereplő mennyiség értéke.

A sorokban a rendeléseket, az oszlopokban pedig a gépjárműveket látjuk, amelyek között az ütemezést a cellatartalom "áthúzásával" elvégezhetjük.

 

Túratervező munkaterület részletes leírása:

Az oszlopokban az egyes autók indulás időpont szerint, növekvő sorrendben ajánlódnak első indításkor. Azok a gépjárművek szerepelnek kezdetben, amelyhez van az útvonalstruktúrában felvéve Útvonal a kiszállítás dátumra. Egy rendszám többször is szerepelhet, mert egy nap alatt több fordulót is tehet.

Az első oszlop rendszám nélküli, és a túratervhez nem rendelt, a beállítások ablakban megadott szűréseknek megfelelő rendeléseket tartalmazza.

A mező fölé húzva az egeret, sárga ablakban kiírásra kerül az ügyfél és a telephely teljes neve, a rendelés száma, a rendelés megjegyzése, az áru tömege, az előző állomástól (első sor esetén a telephelytől) megtett út és menetidő, valamint a várható érkezés.

A távolság és a menetidő a lenti részen megadható vagy módosítható.

A táblázat elemei egérrel mint az oszlopon belül, mint az oszlopok között áthelyezhetők. (drag&drop módszerrel, vagy jobb clikk a rendelésen Áthelyezés menüpont és kiválasztható egy oszlop / Gépjármű, vezető neve, és útvonal ha van)

Jobb egérgombbal a szürke részen új oszlop szúrható be (a rendszám választása után, két egyforma rendszám szerepelhet), illetve oszlop törölhető:

Túraterv hozzáadása... (útvonal, gépjármű, gépjárművezető, indulás időpont (csak az időpont adható meg, a dátum beajánlódik)). Üres oszlop is felvehető, ekkor a Túraterv állomások nélkül kerül mentésre.

Túraterv adatok módosítása...(útvonal, gépjármű, gépjárművezető, indulás időpont (csak az időpont módosítható, a dátum beajánlódik))

Túraterv törlése...

 

 

Komissió (WBS / MFC szállítási utasítás) státuszkijelzés a táblázat elemeinek színével:

Piros : Nincs komissió utasítás.

Narancs : Nincs minden tételhez komissió utasítás.

Sárga : Minden tételhez van komissió utasítás.

Zöld - : Részben kiszedve. A rendelés minden tételéhez Feldolgozott állapotú Komissió utasítás tartozik és van a rendelésben visszaigazolt állapotú tétel.

Zöld  : Minden ki van szedve. A rendelés minden tételéhez Feldolgozott állapotú Komissió utasítás tartozik és nincs a rendelésben visszaigazolt állapotú tétel.

Lila - : Stornózásra jelölt. A rendeléshez tartozik Stornózásra jelölt állapotú Komissió utasítás.

Lila : Stornózásra átadott. A rendeléshez tartozik Stornózásra átadott állapotú Komissió utasítás.

Lila + : Elfogadott stornózás. A rendeléshez tartozik Stornózás elfogadva állapotú Komissió utasítás.

Barna : Elutasított stornózás. A rendeléshez tartozik Stornózás elutasítva állapotú Komissió utasítás.

Kék: Kinyomtatott átadás bizonylat.

Zöld + : Kinyomtatott a számla.

 

Túraterv státuszkijelzés a táblázat elemeinek színével:

Szürke - : Nem átmozgatható. Akkor ez a státusz, ha a rendeléshez van olyan komissió utasítás (WBS / MFC szállítási utasítás), amelyen nincs ügyfél ("túrára szedetés").

Piros - : Hiányzó távolság / menetidő.

Zöld : Rendben.

 

Egyéb lehetőségek:

Duplaklikkel az alsó tájékoztató adatterület tüntethető el, vagy jeleníthető meg.

Shift gomb lenyomásával  több rendelést lehet kijelölni, és egyszerre átmozgatni egy másik oszlopba.

Mezőleírások

Ügyfél

 

Telephely

 

Túraterv

 

Útvonal

A fenti táblázat első sorában szereplú útvonal (ez a túraterv útvonala)

Rendelés

 

 

 

Bruttó tömeg

A kiválasztott rendelésen szereplő tételek a vissza nem mondott és a nem elutasított mennyiségének bruttó tömege.(diszponált + teljesített).

/

Tömegadatok forrása = Szállítólevél esetén a kiszedéseket veszi figyelembe, tehát olyan rendelések esetén, amelyekhez van kapcsolódó értékesítés szállítólevél, akkor abban szereplő bruttó tömeget írja ki, a sztornózott tételeket a program nem veszi figyelembe, egyébként Visszaigazolt+Diszponált mennyiségek bruttó tömegét

Áruérték

Értékek megjelenítése = Igen esetén jelenik meg. Adott rendelés Visszaigazolt+Diszponált mennyiségeinek bruttó értéke összesen.

/

Értékek megjelenítése = Igen esetén jelenik meg és a kiszedéseket veszi figyelembe, tehát olyan rendelések esetén, amelyekhez van kapcsolódó értékesítés szállítólevél, akkor abban szereplő bruttó áruértéket írja ki, egyébként Visszaigazolt+Diszponált mennyiségek értékét

Készpénz érték

Értékek megjelenítése = Igen esetén jelenik meg. Készpénzes fizetési módú rendelések Visszaigazolt+Diszponáltmennyiségeinek bruttó értéke összesen.

/

Értékek megjelenítése = Igen esetén jelenik meg és a kiszedéseket veszi figyelembe, tehát olyan rendelések esetén, amelyek készpénzes fizetési módúak és ehhez van kapcsolódó értékesítés szállítólevél (amelyek fizetési módja szintén készpénzes), akkor abban szereplő bruttó áruértéket írja ki, egyébként Visszaigazolt+Diszponált

Útvonal

A rendelésben kiválasztott útvonal.

Rendelés megjegyzés

 

Kiszállítási cím

 

Távolság (km)

A Távolság (km) és Menetidő (perc) mezőkben megadható, hogy az aktuálisan kiválasztott ügyféltől mennyi távolság/idő a következő ügyfél.

Menetidő (perc)

 

Érkezés

Érkezés: érkezési időpont az az aktuális ügyféltől a következő ügyfélhez.

 

 

Távolság a telephelyig (km)

Távolság telephelyig (km) és Menetidő telephelyig (perc) mezőkben megadható, hogy az utolsó ügyféltől mennyi a távolság/idő  a telephelyig.

Menetidő a telephelyig (perc)

 

Érkezés

Érkezés: érkezési időpont az aktuális ügyféltől a következő telephelyre.

Túraterv megjegyzés

A bizonylathoz írt megjegyzés.

Státusz

A rendelés feldolgozottsági állapota.

Csak Művelet, Komissió státuszkijelzés esetén