A jóváhagyás használatához első lépésként paraméterezésre van szükség, erre a Jóváhagyás paraméter funkcióban van lehetőség.
Az általános fülön megadhatjuk, hogy melyik telephely bizonylataira vonatkozzon a beállítás, valamint megadható az összes sorozatra vonatkozó Szerepkör igazolás kategória. A Szerepkör igazolás kategória beállítására akkor van szükség, ha egy személy több szerepkörben is jóváhagyhat. A Szerepkör igazolás kategória és a Sablonban szereplő kötelező és választható kategóriák között és kapcsolat van, azaz, ha egy adott személynél csak az egyik van beállítva, akkor az nem kerül be a jóváhagyó személyek közé.
A sorozat fülön megadhatjuk, hogy mely felhasználói csoportoknak lehet jóváhagyás, valamint módosítás jogosultságuk. Az itt beállított jogosultság csak a jóváhagyást érinti, a számlaérkeztetés paraméterben beállított jogosultságok a jóváhagyásra nincsenek hatással. A Bizonylatok sávban ahhoz a modulhoz tartozó típust (pl: Szállítószámla (Számlaérkezetetés)) kell beállítani és azt a sorozatot, amelyre az adott beállítás vonatkozik.
A Bizonylatok táblában az induló szakaszt mindenképpen meg kell adni.
A szakasz fülön határozhatjuk meg, hogy egyéni vagy csoportos aláírás szükséges a jóváhagyáshoz.
A sablon fülön állíthatjuk be az igazoló személy kategóriákat, ügyfélkategóriát, értékhatárt, dimenziókat.
A mátrix fülön adjuk meg a sorozat és szakasz kombinációját. A jóváhagyás használatához a szakasz paramétert kötelező kitölteni.
A jóváhagyás folyamata modulonként az alábbi linken érhető el:
A feladatok fülre továbblépve lehet paraméterezni, milyen feladat fusson le a trigger határása.
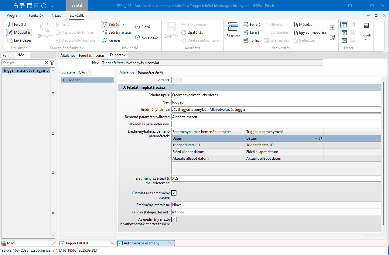
Amennyiben egy excel mellékleteként szeretnénk a változás eredményét látni, szükség lesz egy Eredményhalmazra. Ennek az eredményhalmaznak a bemenő paramétereinek szerepelnie kell a Trigger eredménymezői között. Az eredményben pedig létrehozhatjuk azt az eredményt, amit szeretnénk az excelben látni.
Itt a fent említett Jóváhagyás bizonylat - Állapot változás trigger eredményhalmazt adjuk meg, hogy a jelen beállítás szerint egy excel táblázatban mellékletként kapjuk meg a beállított eredményhalmaz lekérdezés eredményét. Itt látható, hogy a Trigger eredménymezői az Eredményhalmaz bemenő paramétereivel van összekötve, azok alapján fut le az eredményhalmaz-lekérdezés. Lehetőség van azt is megadni, hogy a generált excelnek mi legyen a neve.
A Szövegben lehetőség van makrók használatára. Jelenleg az alábbi táblázatokat lehet kialakítani:
A beállítások elvégzése után, már a paraméterezések szerint működik az automatikus esemény.
Változások egyben:
${Igazoló változás(ElozoAllapot,AktAllapot,SzemelyKod,SzemelyNev,JovahagyasBizSzam,JovahagyandoBizonylatTipusNev,JovahagyandoBizSzam,UgyfelKod,UgyfelNev,UgyfelTelephelyKod,UgyfelTelephelyNev,Deviza,BruttoErtek)}
Aktuális adatok külön (rejtetten nem látszik a fejléc):
${Igazoló változás(AktAllapot,AktSzemelyKod,AktSzemelyNev,AktJovahagyasBizSzam,AktJovahagyandoBizonylatTipusNev,AktJovahagyandoBizSzam,AktUgyfelKod,AktUgyfelNev,AktUgyfelTelephelyKod,AktUgyfelTelephelyNev,AktDeviza,AktBruttoErtek)}
Előző (módosult) adatok külön:
${Igazoló változás(ElozoAllapot,ElozoSzemelyKod,ElozoSzemelyNev,ElozoJovahagyasBizSzam,ElozoJovahagyandoBizonylatTipusNev,ElozoovahagyandoBizSzam,ElozoUgyfelKod,ElozoUgyfelNev,ElozoUgyfelTelephelyKod,ElozoUgyfelTelephelyNev,ElozoDeviza,ElozoBruttoErtek)}
A példa alapján kiküldött levél az alábbi formában látható:

Egyszerűsített jóváhagyás lehetősége
A 4.1.171 verzióban elkészítettük az Egyszerűsített jóváhagyás menüparamétert amely szabályozza, hogy a Jóváhagyó személy táblázatban, a Jóváhagyva, Visszaküldve, Elutasítva lévő nyomógombok a jelenlegi működést hozzák (elindítva a Jóváhagyás funkciót) vagy csak a háttérben lefut a jóváhagyás művelet, egyszerűsítve ezzel a folyamatot.