Az oldal megtekintéséhez kérjük, engedélyezze a JavaScriptet.

sERPa súgó

Navigáció: Adminisztráció > Szerződéskezelés

A teljesítésigazolás kezelése

Ugrás Előző Fel Következő Menü

 

Szerződés paraméter

A Szerződés paraméter Szerződéstétel fülén található meg a Választható jellegek táblázat. Az említett táblázatban a Vállalkozási díj (egyszeri - számlázási tervvel) és Vállalkozási díj (ismétlődő - számlázási tervvel) jellegek esetén meghatározható, hogy szükséges-e Teljesítés igazolás készítése a kiválasztott jelleghez. Ha egy szerződés sorozaton rögzítésre került egy szerződés, akkor a választható jellegek táblázatba már csak új jellegek létrehozására van lehetőség, meglévőket kikapcsolni nem lehet. Ez igaz a teljesítés igazolás mező működésére is. A teljesítés igazolás mezőt a Megrendelői szolgáltatás (egyszeri - egyösszegű) és Megrendelői szolgáltatás (ismétlődő - egyösszegű) jellegek esetén nem szükséges beállítani, automatikusan kitöltésre kerül igaz értékkel. Mivel a számlázási terv és a teljesítés igazolás kitöltése és léterhozása ezen jellegek esetén kötelező.

 

Választható jellegek paraméterezése

Választható jellegek paraméterezése

 

Teljesítés igazolás paraméter

A teljesítés igazolások rögzítéséhez először a Teljesítés igazolás paraméterben szükséges a megfelelő paramétert létrehozni Normál névvel a funkció Általános fülén. Felvételkor a Normál érték alapértelmezetten ajánlásra kerül a mezőben.

A megfelelő paraméter nélkül a TIG számlázási tervhez funkció nem indul el, a felhasználó tájékoztató üzenetet kap, ami a következő: "A Normál elnevezésű paraméter nincs rögzítve a Teljesítés igazolás paraméterben! A funkció nem indítható el enélkül."

 

Paraméter

Paraméter

Majd ezt követően azokat a sorozatokat kell létrehozni, amelyekre teljesítés igazolást szeretnénk rögzíteni.

A Sorozat fülön többek között a létrehozni kívánt sorozat nevét és irányát szükséges meghatározni. Az irány mező értéke a TIG számlázási tervhez funkcióban nem módosíthatóan, csak tájékoztató jelleggel kerül megjelenítésre.

Meghatározhatjuk a Teljesítés igazolás paraméterben azt is, hogy helyszínként a saját adatban megadott címadatok, vagy az ügyfélben megadott címadatok jelenjenek meg a teljesítés igazolás létrehozásakor automatikusan.

Felelős személy feladatkör mezőben azt a feladatkört kell meghatároznunk, amelyet a teljesítés igazoláson megjeleníteni szeretnénk és a teljesítés igazoláshoz hozzákapcsolt szerződésből a feladatkör alapján átemelni szeretnénk.

A teljesítés igazoláshoz megadhatunk iratgyűjtőt. Továbbá a Saját adat és Telephely mezőkben a Helyszín mező működéséhez szükséges információkat adhatjuk meg.

A Módosítás rögzítés mező hatására jelenik meg a Módosítások táblázat, amely segítségével a TIG számlázási tervhez funkcióban különféle módosításokat adhatunk meg. Erről részletesebben a Módosítások kezelése alcím alatt olvashatunk.

A Megrendelő által számlázott tételek megjelenítése mező hatására megjelenik egy táblázat a TIG számlázási tervhez funkcióban, ahol tájékoztató jelleggel megjelenítésre kerülnek az érintett szerződéshez kapcsolódó megrendelők által visszaszámlázott összegek.

 

Sorozat létrehozása

Sorozat létrehozása

 

 

Módosítások kezelése

A teljesítés igazolásokon lehetőség van módosítás rögzítésére. Ezek lehetnek pozitív vagy negatív előjelű értékek is, attól függően, hogy például valamilyen minőségi hiba történt a munkafolyamatok során vagy valamilyen többlet munka került elvégzésre. Ezek az értékek a teljesítés igazolás rögzítését követően automatikusan átemelésre kerülnek a TIG-hez kapcsolt szerződés számlázási tervébe is.

 

A Módosítás típus funkcióban meg kell adnunk a Címke megnevezését, illetve arról is határoznunk kell, hogy ez egy többlet munka vagy levonás típusú módosítás lesz. Erről az előjel mezőben kell döntenünk.

Módosítás típus létrehozása

Módosítás típus létrehozása

Ezt követően a Módosítás szöveg funkcióban kell meghatároznunk, hogy milyen szövegek közül választhassunk meghatározott Módosítás adat típus választása esetén:

 

Módosítás szöveg létrehozása

Módosítás szöveg létrehozása

 

A Teljesítés igazolás paraméterben ezt követően beállítható a megfelelő címke. Választható és Kötelező megjelenítések közül választhatunk.

 

Módosítások beállítása

Módosítások beállítása

 

A teljesítés igazolás rögzítésekor a ? jel segítségével választhatunk a korábban létrehozott szövegek közül. Az Előjel tájékoztató jelleggel megjelenítésre kerül a táblázatban.

Módosítás rögzítése

Módosítás rögzítése

 

De a Szöveg mezőben tetszőleges megnevezéseket is létrehozhatunk.

Módosítás manuális szöveg megadása

Módosítás manuális szöveg megadása

 

TIG számlázási tervhez rögzítése

Általános fül

Az Általános fülön kell kitölteni a teljesítés igazoláshoz szükséges legfőbb információkat.

A TIG állapota felvételkor Tervezett, amit célszerű a TIG rögzítését és ellenőrzését követően Jóváhagyott állapotra állítani, ugyani számla generáláskor ez az egyik alapfeltétel.

Ezt követően a Partnert, a Szerződéstételt és a hozzákapcsolódó Számlázási terv sort kell kiválasztani. A Szerződéstétel mezőben csak olyan szerződések közül választhatunk, amelyeknek az állapota aláírt.

A Felelős személy mezőben ajánlásra kerül a szerződésből az a felelős személy, akinek a feladatköre megegyezik a Teljesítés igazolás paraméterben beállítottal. A mező értéke manuálisan felülírható.

A Partner kapcsolattartó mezőbe az a személy kerül ajánlásra a szerződésből, aki a legelső a szerződésben található Partner kapcsolattartó táblázatban.

A Teljesítés igazolás helyszíne mező értéke a Teljesítés igazolás alapján szabályozható, manuálisan tetszőlegesen felülírható ez az ajánlott érték.

A Teljesítés igazolás kelte mezőben alapértelmezetten az aznapi dátum kerül, a Teljesítés időpontja, Tárgy mezők tetszőlegesen kitölthetők a felhasználó által.

Hosszabb szöveges leírásokat, megjegyzéseket készíthetünk a Teljesített munka, illetve a Megjegyzés HTML szövegszerkesztő mezőkben.

A Kapcsolódó iratok táblázatban az elkészült teljesítés igazolást aláírt, szkennelt példányként lehetőség van hozzákapcsolni a teljesítés igazoláshoz. Amennyiben a Teljesítés igazolás paraméterben be van állítva a megfelelő iratgyűjtő, akkor abban az esetben lehetőség van Drag&Drop módszerrel iratokat behúzni a Kapcsolódó iratok táblázatba.

 

TIG rögzítése

TIG rögzítése

 

Pénzügyi adatok fül

Az Általános fülön kiválasztott szerződésnek és számlázási tervnek hatására automatikusan és nem módosíthatóan kitöltésre kerülnek a Teljesítés igazolás pénzügyi adatai.

Pénzügyi adatok 

Pénzügyi adatok 

Teljesítés igazolás tartalmi értékei

Az említett sáv alatt található mezők az általános fülön kiválasztott szerződéstétel és számlázási terv összegeiből automatikusan kiszámításra kerül. A mezők értéke nem módosítható.

A Szerződés eredeti nettó összege mezőben az általános fülön meghatatározott Szerződéstételhez tartozó Nettó érték mező összege kerül megjelenítésre.

Az Eddig számlázott nettó összeg mezőben az kerül megjelenítésre, hogy íz általános fülön megadott Szerződéstétel vonatkozásában milyen összegben került számla kiállításra.

Nem számlázott teljesítés igazolások mezőben azoknak a teljesítés igazolásoknak az összege kerül megjelenítésre, amelyekből még nem készült számla, de össze vannak kapcsolva a szerződéssel.

Jelen teljesítés nettó összege mezőben az általános fülön megadott számlázási terv tervezett nettó összege kerül megjelenítésre.

Halmozott nettó teljesítés mezőben az Eddig számlázott (nettó) + Nem számlázott teljesítés igazolások + Jelent teljesítés nettó összege (nettó) mezők összesített értéke kerül megjelenítésre.

 

Teljesítés igazolás összege

Teljesítés igazolás nettó összege mezőben a Jelen teljesítés nettó összege + Módosítások mezők összesített értéke kerül megjelenítésre.

Az Áfa mezőben a Teljesítés igazolás nettó összege * a Szerződésben található Besorolási szám megfelelő ÁFA százaléka kerül megjelenítésre.

A Teljesítési igazolás bruttó összege mezőben a Teljesítés igazolás nettó összege + Áfa mező összesített értéke kerül megjelenítésre.

A Teljesítés igazolás szerinti fizetendő összeg mezőben a Teljesítés igazolás bruttó összege - Részlet és visszatartásban található Garanciális visszatartás típusú nettó arányosított összeg különbözete kerül megjelenítésre.

 

Garanciális visszatartás

Jelen teljesítés nettó összege * Százalék kerül megjelenítés a mezőben. A százalék a TIG-hez kapcsolt szerződés Részlet és visszatartás fülén megadott garanciális visszatartás százaléka.

Garanciális visszatartás

Garanciális visszatartás

Megrendelő által számlázott tételek

A táblázat megjelenítése a Teljesítés igazolás paraméterből szabályozható.

Amennyiben az általános fülön olyan szerződéstételt és számlázási tervsort választunk, amelyik szerződésen megtalálható megrendelői szolgáltatás jellegű tétel is, abban az esetben a Megrendelő által számlázott tételek táblázatban megjelenítésre kerül rögzítést követően a korábban már említett megrendelői szolgáltatás jellegű tétel nettó értéke, Áfa értéke és bruttó értéke is.

A Vállalkozó részére utalandó mezőben a Teljesítés igazolás szerint fizetendő összeg - Megrendelői szolgáltatás bruttó mezők különbözete található. A táblázat csak tájékoztató jelleggel mutatja meg a teljesítés igazolás fizetendő összegének a megrendelői szolgáltással kompenzált összeget. Számlázáskor a a Teljesítés igazolás szerinti fizetendő összeg a mérvadó.

Megrendelő által számlázott tételek

Megrendelő által számlázott tételek

 

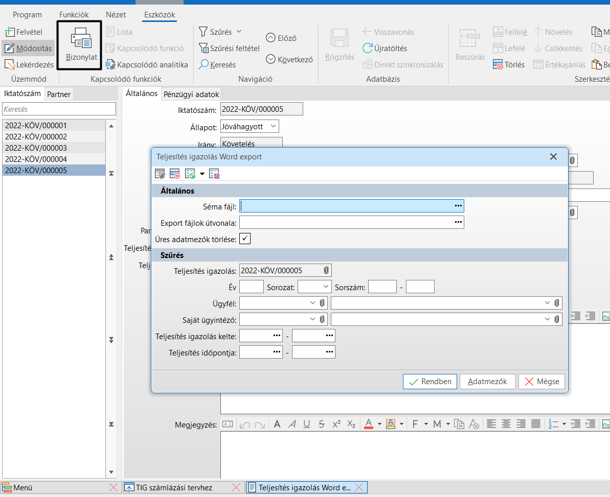
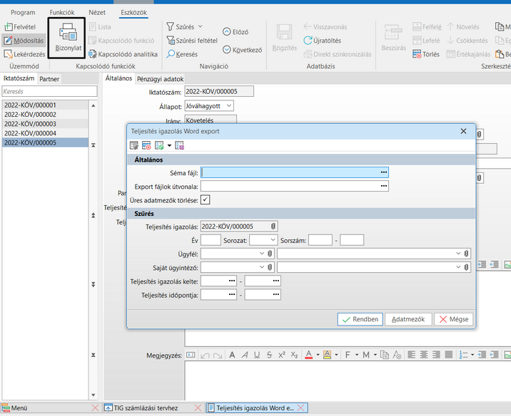
Teljesítés igazolás word export használata

A TIG számlázási tervhez funkció Bizonylat gombjának megnyomását követően elindul a Teljesítés igazolás Word export művelet. A művelet segítségével egy megadott séma fájl kiválasztásával exportálni lehet a teljesítés igazolásban szereplő adatokat egy Word típusú séma fájlba.

Megadhatjuk a végeredmény mentési helyét az Export fájlok útvonala mezőben, továbbá amennyiben a sémában szerepel olyan adatmező, amelybe az exportot követően nem kerül adat, akkor ezeket az Üres adatmezők törlése gombbal kitörölhetjük a fájlból.

Teljesítés igazolás export

Teljesítés igazolás export

Az Adatmezők gomb segítségével megtekinhetők az exportálható mezők.

Minta sablon a teljesítés igazoláshoz:

Teljesítésigazolási jegyzőkönyv

 

TIG-gel összekapcsolt számlázási tervek bemutatása

Az képen látható első számlázási tervsor, amely előleg típusú, kivételt képez, ugyanis a TIG számlázási tervhez funkcióban nem lehet előleg típusú számlázási tervet kiválasztani. Erről részleteseben a Számlázás a szerződésekből folyamatleírásban olvashatunk.

Az 1. részteljesítés elnevezésű tervsorból készült TIG. A számlázási tervbe visszaírásra került a Tényleges teljesítés dátuma, a TIG-ben jóváhagyott összeg és a Teljesítés igazolás mezők értéke a teljesítés igazolásból.

 

Számlázási terv a teljesítés igazolás létrehozása után

Számlázási terv a teljesítés igazolás létrehozása után