NM – 3.1.169

    Tájékoztatjuk, hogy Partnerközpontunkból mostantól aktuális programverzióként a 168-as verzió tölthető le, továbbá következő programverzióként megjelent a Nagy Machinátor Integrált Ügyviteli Rendszerünk legfrissebb 169-es verziója.

    Az alábbiakban összefoglaltuk a 169-es verzió fontosabb fejlesztéseit. Részletes információkat a fejlesztési ciklusokhoz tartozó összefoglaló súgó topikokban és a Fejlesztések, javítások fejezetben olvashatnak. 

     

    Kiemelt jelentősebb, érdekesebb fejlesztések

      Pénzügy

    Egyéni vállalkozók könyvelése 45 napos áfa szabállyal

    Immáron a kettős könyvviteli rendszerben is elérhető az egyéni vállalkozók könyvelése a 45 napos áfa szabállyal. Fizetendő oldalon az áfa az Áfa bevallásba akkor kerül bele, amikor kifizették a számlát (részfizetés esetén a pénzforgalmival megegyező módon, Saját cím/Saját adónem, először az Áfa, arányosítás kapcsolónak megfelelően), de legkésőbb a 46. napon.

    Szállító oldalon viszont a normál (nem pénzforgalmi) elszámolásnak megfelelő módon az Áfa dátumával kerül a számla a bevallásba. Elérhető továbbá egy „Egyéni vállalkozók bevételi nyilvántartása” lista is, amely segíti az átalányadózást választók bérszámfejtéséhez szükséges adatok lekérését is.

    További információ

    Áfa időszak lezárás

    Áfa időszak lezárási lehetőség készült a Módosítások letiltása akcióba, mellyel a mentett áfa bevallásokat lehet lezárttá tenni. A lezárt időszakokban nincs lehetőség az áfát érintő bizonylatok olyan mezőinek módosítására, melyek érintik a bevallást. A lezárt időszakok ugyanitt fel is nyithatók. A lezárás/feloldás funkció elérhető az Áfa bevallás akció F7:Mentett listák gombjával is,  valamint a Mentett ÁFA bevallások külön menüpontként is megjelenik.

    ÁFA időszak lezárás

     

    Részletfizetés megjelenítése a devizaszámlán

    A vevőszámlához hasonlóan a devizaszámla formázásánál is megjeleníthetők a részletfizetés adatai. A formázó főlapján a Részletfizetés blokkban devizás adatok is elérhetők. Ezzel egyidőben a progenes devizaszámla formátumok módosítva.

     

    Bérszámfejtés

    Átalányadózó egyéni vállalkozók számfejtése és bevallás elkészítése

    A verziótól kezdődően lehetőség van átalányadózó egyéni vállalkozó számfejtésére, valamint a 2258-as bevallás beadására.

    EKHO mértékének változása

    Szeptember 1-től érvényes változások átvezetése.

     

    Logisztika

    Gyártási számos termék kitárolása ajánlás nélkül

    A kitárolási rekesz ajánlás algoritmus alap tulajdonsága, hogy gyártási számos termék esetén nem csak a rekeszt ajánlja meg, ahonnan ki kell szedni a terméket, hanem egy konkrét gyártási számú (vagy konkrét szavatossági idejű) terméket fizikai foglalásba helyez.
    Erre a szolgáltatásra nincs szükség minden esetben.
    Az alábbi esettanulmányban televízió készülékeket értékesítenek. A rendelés alapján kitárolási utasítást kap a raktár. A kitárolási utasításban nincs szükség arra, hogy megmondja a program, hogy konkrétan melyik TV-t kell kitárolni, mert egyrészről a vevőnek mindegy, másrészről igen kicsi annak a valószínűsége, hogy a TV-ket tartalmazó tároló legtetején a kiírt gyártási számú TV lesz ott, lepakolni pedig nem érdemes a polcot.

    Fizikai foglalás generálása gyártási szám nélkül

     

    További információ

     

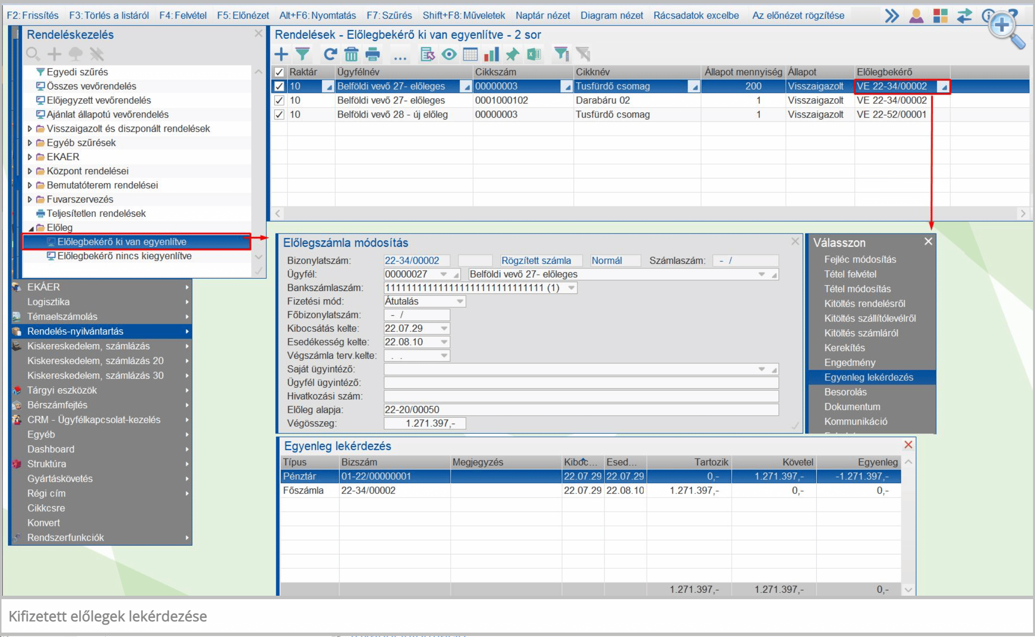
    Előlegbekérő és a vevőrendelés kiszolgálási folyamat kapcsolata

    Egyes vállalkozások esetében a logisztikai folyamatok végrehajtásának elengedhetetlen feltétele, hogy az áru értékére vonatkozóan előleget fizessen a vevő.
    Ezzel összefüggésben az alábbi lehetőségeket lehet a vevőrendelés szűrésben elkészült módosítás hatására végrehajtani a programban:
    – Előlegkifizetésére váró és a már kifizetett vevőrendelések lekérdezése.
    – Az áru logikai foglalásának (diszponálásának) megakadályozása kifizetetlen előleg esetén.
    – Kitárolási utasítás (Fizikai foglalás) elkészítésének megakadályozása kifizetetlen előleg esetén
    Kifizetett előlegek lekérdezése

    Szolgáltatás cikk árának meghatározása a normázásnál

    Mivel egy szolgáltatás típusú cikknek nincs készlete, így a program nyilvántartási árat sem kezel az ilyen cikkeknél. A normázás során viszont szükség van az alapanyagként használt szolgáltatás cikkek nyilvántartási árára a késztermék bekerülési árának meghatározásához, ezért létezik a SzolgÁr menüparaméter, melynek értékében megadott ártábla lesz a szolgáltatás cikk ára a bekerülési ár meghatározásakor.

     

    Egyéb

    Ügyfélkontroll és szűrésfa a Kisker számlázásban

    A Kisker számlázásban az ügyfél választás is ügyfélkontrollos lett. Ezzel együtt az ügyfélválasztásra is hat a mezőparaméterezésben megadható szűrésfa megjelenítés. (Megjegyzendő, hogy mindenképpen az ügyfélkód mezőre kell tenni!).